Files
Zivro/Report/zivro-open-project-report.md

28 KiB
Raw Blame History

Лабораторная работа 3

Векторный редактор Zivro

1. Цель работы

1.1. Дидактическая цель

Овладеть навыками разработки программных модулей, реализующих алгоритмы растровой развёртки (растеризации) контуров фигур и сплошных областей на плоскости, а также получить опыт эмпирического анализа вычислительной трудоёмкости и точности алгоритмов растеризации.

1.2. Практическая цель

Разработать и исследовать программный модуль, выполняющий:

  • растеризацию контура фигуры;
  • растеризацию (закраску) сплошной области;
  • формирование и отображение растрового изображения;
  • сбор эмпирических данных по времени выполнения и различию результатов алгоритмов.

В рамках данной работы в качестве программной базы используется проект Zivro, разработанный автором специально для выполнения лабораторной работы, в который интегрированы и исследуются соответствующие алгоритмы.

2. Постановка задачи

В рамках лабораторной работы требуется реализовать и проверить функционал, соответствующий методическим указаниям ЛР №3:

  1. Реализовать программный модуль растеризации контура и внутренней области фигуры на растровом изображении.
  2. Обеспечить вывод результата в окне/холсте приложения с попиксельной визуализацией.
  3. Реализовать не менее двух алгоритмов построения контура и не менее двух алгоритмов закраски (в соответствии с вариантом).
  4. Добавить эталонный контурный алгоритм (например, Брезенхейм) для сравнения.
  5. Реализовать сбор эмпирических данных:
    • время выполнения алгоритмов;
    • различие получаемых растровых развёрток (по отличающимся пикселям).
  6. Подготовить и оформить отчёт по выполненной работе.
  7. Сформировать приложение с исходными текстами автоматически в отдельный .md без изменения исходного файла отчёта.

3. Краткое описание проекта

Для выполнения ЛР в качестве основы используется проект Zivro - настольное графическое приложение для работы с векторными объектами (линия, эллипс, ломаная), с собственной моделью документа, иерархией объектов и CPU-рендерингом.

В контексте ЛР проект используется не как объект абстрактного обзора, а как программная платформа, где реализуются и исследуются алгоритмы растеризации контура и закраски.

Приложение использует:

  • язык Zig;
  • UI-библиотеку dvui с SDL3-бэкендом;
  • модульную архитектуру (UI, модель данных, рендер, сериализация, инструменты).

Точка входа находится в src/main.zig: создаётся окно, инициализируется WindowContext, далее выполняется event/render loop и отрисовка растрового результата алгоритмов.

4. Структура проекта

Основные каталоги и файлы:

  • build.zig - сценарий сборки и шагов run/test;
  • src/main.zig - запуск приложения и главный цикл;
  • src/WindowContext.zig - управление открытыми документами и активным документом;
  • src/Canvas.zig - логика холста, масштабирование, вычисление видимой области, запуск рендера;
  • src/models/* - модель документа, объектов и их свойств;
  • src/render/* - CPU-рендер и конвейер отрисовки;
  • src/persistence/json_io.zig - сохранение/загрузка документов в JSON;
  • src/ui/* - интерфейсные панели и компоновка экрана;
  • src/tests.zig - entry-point тестов.

5. Архитектура приложения

5.1. Высокоуровневая схема

Архитектурно проект разделён на три уровня:

  1. UI-уровень (src/ui, src/Canvas.zig)
    Обрабатывает пользовательские события, отображает панели и холст, передаёт действия в модель и рендер.

  2. Модель данных (src/models)
    Хранит документ, дерево объектов и свойства (позиция, угол, масштаб, цвет, точки, радиусы и др.).

  3. Рендер-уровень (src/render)
    Преобразует модель объектов в набор пикселей видимой области и формирует текстуру.

5.2. Управление документами

WindowContext хранит массив открытых документов (OpenDocument) и индекс активного документа.
Каждый OpenDocument содержит:

  • Document;
  • экземпляр CpuRenderEngine;
  • Canvas;
  • идентификатор выбранного объекта.

Это позволяет одновременно работать с несколькими документами во вкладках.

5.3. Рендер-конвейер

Ключевой путь рендера:

  1. Canvas.redraw() вычисляет масштаб качества и видимую часть документа;
  2. вызывается RenderEngine.render(...) (в текущей конфигурации CPU-вариант);
  3. CpuRenderEngine.renderDocument(...) подготавливает пиксельный буфер;
  4. cpu/draw.zig рекурсивно обходит объекты документа;
  5. для каждого объекта применяется Transform.compose(parent, local);
  6. shape-специфичные модули рисуют примитивы в буфер;
  7. буфер превращается в текстуру UI.

6. Математические алгоритмы проекта (подробное текстовое описание)

В данном разделе подробно рассмотрены алгоритмы, которые формируют геометрию и цвет в CPU-рендере.

6.1. Иерархические трансформации объектов

В основе рендера лежит сцена-дерево: каждый объект может иметь дочерние элементы.
Следовательно, координаты дочернего объекта заданы не в мировой системе, а в системе координат родителя.

В Transform хранятся:

  • position = (tx, ty) - перенос;
  • angle = a - поворот;
  • scale = (sx, sy) - независимый масштаб по осям;
  • opacity = o - накопленная непрозрачность.

Для перехода из локальных координат объекта к мировым используется аффинное преобразование:


\begin{aligned}
x_w &= t_x + (x_l \cdot s_x)\cos a - (y_l \cdot s_y)\sin a, \\
y_w &= t_y + (x_l \cdot s_x)\sin a + (y_l \cdot s_y)\cos a.
\end{aligned}

Обозначения:

  • x_l, y_l - локальные координаты точки объекта;
  • x_w, y_w - мировые координаты точки в документе;
  • t_x, t_y - перенос (position) текущего transform;
  • s_x, s_y - масштаб по осям (scale_x, scale_y);
  • a - угол поворота объекта (в радианах).

При композиции parent * localTransform.compose) выполняются шаги:

  1. локальная позиция сначала масштабируется масштабом родителя;
  2. результат поворачивается на угол родителя;
  3. добавляется перенос родителя;
  4. углы складываются: a_world = a_parent + a_local;
  5. масштабы перемножаются покомпонентно: sx_world = sx_parent * sx_local, sy_world = sy_parent * sy_local;
  6. прозрачности перемножаются: o_world = o_parent * o_local.

Почему это важно: такой порядок гарантирует, что при повороте/масштабе группы объектов дочерние элементы ведут себя как единая связанная конструкция.

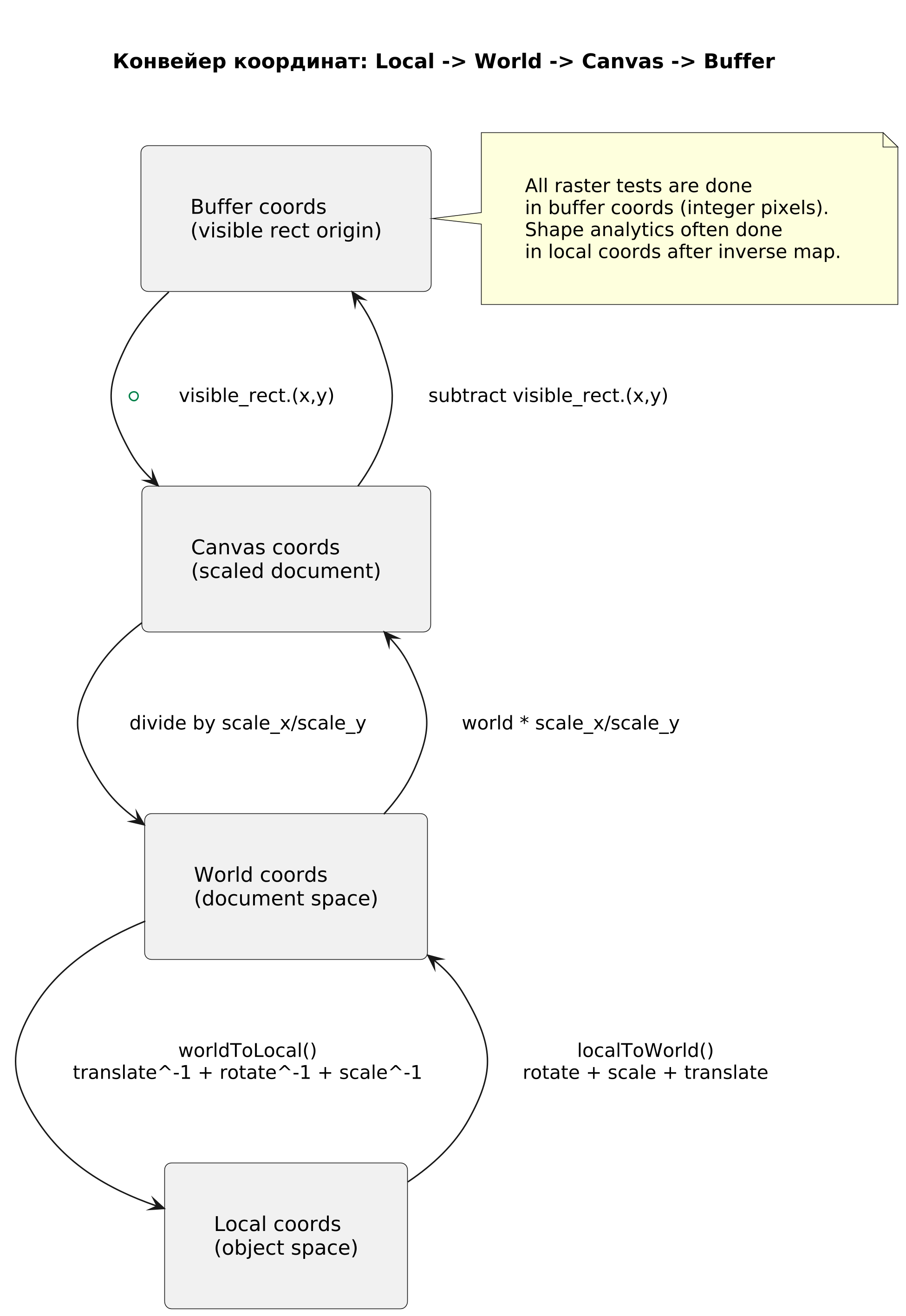
6.2. Цепочка преобразований координат в рендере

Рендер использует 4 системы координат:

  1. локальная (внутри shape);
  2. мировая (внутри документа);
  3. координаты канвы (после масштабирования документа под текущий размер);
  4. координаты буфера viewport (видимая часть, начинающаяся с (0,0)).

Основные формулы:

  • canvas_x = world_x * scale_x, canvas_y = world_y * scale_y;
  • buffer_x = canvas_x - visible_rect.x, buffer_y = canvas_y - visible_rect.y.

Обратное преобразование также используется (например, в эллипсе):

  • canvas_x = buffer_x + visible_rect.x, canvas_y = buffer_y + visible_rect.y;
  • world_x = canvas_x / scale_x, world_y = canvas_y / scale_y.

Для вычисления локальных координат из мировых применяется обратный поворот и обратный масштаб:


\begin{aligned}
dx &= x_w - t_x,\quad dy = y_w - t_y, \\
x_l &= \frac{dx\cos(-a)-dy\sin(-a)}{s_x}, \\
y_l &= \frac{dx\sin(-a)+dy\cos(-a)}{s_y}.
\end{aligned}

Обозначения:

  • x_w, y_w - мировые координаты точки;
  • x_l, y_l - локальные координаты точки после обратного преобразования;
  • t_x, t_y - перенос transform;
  • a - угол поворота transform;
  • s_x, s_y - масштаб transform;
  • dx, dy - координаты точки после вычитания переноса.

Практический смысл: shape можно тестировать аналитически (по формулам) в "своей" удобной локальной системе, независимо от того, как он повернут и где расположен в документе.

6.3. Рисование линии: отсечение + дискретизация + толщина

Алгоритм в line.zig состоит из трёх частей.

6.3.1. Отсечение Liang-Barsky

Перед рисованием линия отсекается расширенным прямоугольником буфера.
Параметрическая форма отрезка:


P(t)=P_0+t(P_1-P_0),\quad t\in[0,1].

Обозначения:

  • P_0, P_1 - начальная и конечная точки исходного отрезка;
  • P(t) - точка на отрезке при параметре t;
  • t - параметр интерполяции (0 - начало, 1 - конец);
  • [t0, t1] - допустимый интервал параметра после отсечения.

Для каждого ограничения (x >= left, x <= right, y >= top, y <= bottom) обновляется допустимый интервал [t0, t1].
Если после обработки ограничений t0 > t1, отрезок полностью вне экрана и пропускается.

Преимущество: вместо "шагать по пикселям и каждый проверять границы" рендер сразу работает только с видимым отрезком.

6.3.2. Дискретизация линии (Bresenham-подобный проход)

После отсечения используются целочисленные приращения:

  • dx = abs(x1 - x0), dy = -abs(y1 - y0);
  • sx = sign(x1 - x0), sy = sign(y1 - y0);
  • ошибка err = dx + dy.

На каждом шаге:

  • вычисляется e2 = 2*err;
  • если e2 >= dy, двигаемся по x;
  • если e2 <= dx, двигаемся по y.

Это классическая идея целочисленного интегрирования ошибки для аппроксимации идеального непрерывного отрезка на пиксельной сетке.

6.3.3. Толщина и коррекция по углу

Если просто расширять линию равномерно, визуальная толщина может "плыть" при разных углах.
В проекте вычисляется поправка по длине проекций:

  • cos(theta) = |dx| / len;
  • sin(theta) = |dy| / len;
  • выбирается базис (по X или Y), где ошибка толщины минимальна;
  • итоговая толщина пересчитывается через деление на max(sin, eps) или max(cos, eps).

Далее вокруг центрального пикселя проводится полоса ширины thickness_corrected.

Дополнительно есть режим draw_when_outside:

  • внутри viewport рисуется полная толщина;
  • за пределами viewport — только 1px, чтобы контур не "взрывался" по ширине за экраном.

6.4. Растрирование эллипса и дуги

Алгоритм ellipse.zig не использует инкрементальные midpoint-формулы, а работает через аналитическую проверку каждого пикселя в ограничивающем прямоугольнике.

6.4.1. Нормализация координат

Для пикселя вычисляются локальные координаты loc = (x_l, y_l) и нормализуются:


n_x = \frac{x_l}{r_x},\quad n_y = \frac{y_l}{r_y},\quad d=n_x^2+n_y^2.

Обозначения:

  • x_l, y_l - локальные координаты текущего пикселя (центра пикселя после обратного преобразования);

  • r_x, r_y - полуоси эллипса по x и y;

  • n_x, n_y - нормализованные координаты в системе эллипса;

  • d - значение функции эллипса в нормализованной форме.

  • d = 1 соответствует идеальному контуру эллипса;

  • d < 1 внутри;

  • d > 1 снаружи.

6.4.2. Полоса обводки заданной толщины

Толщина thickness переводится в нормированное пространство через меньшую полуось:

  • half_norm = thickness / (2*min(rx, ry));
  • внутренний радиус: inner = max(0, 1 - half_norm);
  • внешний радиус: outer = 1 + half_norm.

Пиксель принадлежит обводке, если:


inner^2 \le d \le outer^2.

Обозначения:

  • d - нормализованная квадратичная дистанция из предыдущей формулы;
  • inner - внутренний радиус полосы обводки в нормализованном пространстве;
  • outer - внешний радиус полосы обводки в нормализованном пространстве.

Это даёт геометрически корректную полосу вокруг эллипса при произвольном повороте/масштабе объекта.

6.4.3. Дуга через угловой фильтр

Если arc_percent < 100, из полного эллипса берётся только часть:

  • вычисляется длина дуги в радианах: arc_len = 2*pi*arc_percent/100;
  • для пикселя находится угол через atan2(ny, nx) (с поправкой на экранную систему);
  • точка принимается только если её угловая позиция не превышает arc_len.

Если closed = true, концы дуги соединяются с центром двумя радиальными отрезками (используется общий алгоритм линии).

6.5. Ломаная, выделение границы и заливка

В broken.zig ломаная строится как цепочка сегментов P0->P1->...->Pn, а при closed добавляется Pn->P0.

Для корректной заливки применяется трёхфазный алгоритм.

6.5.1. Фаза 1: сбор пикселей границы

Во временном FillCanvas при каждом blendPixelAtBuffer сохраняется координата пикселя как граничная точка (border_set).

Смысл: сначала зафиксировать "жёсткий" контур, затем независимо заполнить внутренность.

6.5.2. Фаза 2: поиск внутренних сегментов по строкам

Граничные пиксели сортируются по (y, x). Для каждой строки:

  1. выделяются последовательности рёбер;
  2. строятся интервалы между соседними рёбрами;
  3. из подходящих интервалов выбираются seed-точки (середина интервала).

Это снижает риск старта flood fill с внешней стороны фигуры.

6.5.3. Фаза 3: flood fill (4-связность)

От каждого seed выполняется стековый обход соседей:

  • влево, вправо, вверх, вниз;
  • граничные пиксели не пересекаются;
  • уже посещённые пиксели пропускаются.

Каждый найденный внутренний пиксель окрашивается в fill_color.

Почему используется отдельный буфер: при полупрозрачности иначе одна и та же область может смешаться несколько раз из-за пересечения сегментов.

6.6. Альфа-смешивание в Premultiplied Alpha (PMA)

Для каждого канала цвета применяется модель:


C_{out} = C_{src} + (1-\alpha_{src})C_{dst},
\quad
\alpha_{out} = \alpha_{src} + (1-\alpha_{src})\alpha_{dst}.

Обозначения:

  • C_src - цвет источника в PMA (r,g,b уже домножены на альфу);
  • C_dst - текущий цвет пикселя в буфере до смешивания;
  • C_out - результат смешивания;
  • \alpha_src - альфа источника (с учётом transform.opacity);
  • \alpha_dst - альфа пикселя назначения;
  • \alpha_out - итоговая альфа после композиции.

В коде C_src уже premultiplied (или домножается на opacity трансформа в момент смешивания).

Пошагово:

  1. берётся альфа источника a = src_a/255 * transform.opacity;
  2. вычисляется inv_a = 1 - a;
  3. каналы r,g,b источника масштабируются на transform.opacity;
  4. формируется новый dst по PMA-формуле.

replace_mode = true отключает смешивание и просто заменяет пиксель.
Этот режим используется во временных буферах shape-рендера, а затем результат один раз композится в целевой буфер.

6.7. Численная устойчивость и ограничения

В алгоритмах предусмотрены защиты от деградации вычислений:

  • защита от деления на ноль в обратных преобразованиях (scale == 0 -> 1.0);
  • использование eps в коррекции толщины линий;
  • ограничение минимальных размеров рендер-буфера (>= 1 px);
  • отсечение слишком больших выходов за viewport до начала растрирования;
  • явное округление float->int в точках, где нужна стабильная пиксельная привязка.

Это снижает число визуальных артефактов при малых масштабах, сильных поворотах и частичной видимости объектов.

7. Работа с данными и сериализация

Модуль src/persistence/json_io.zig поддерживает:

  • saveToFile(...) - сериализация в JSON (pretty-print);
  • loadFromFile(...) - чтение JSON и восстановление структуры.

Для Document после парсинга выполняется клонирование, чтобы избежать проблем владения памятью (парсер выделяет память из арены).

8. Сборка, запуск и тестирование

8.1. Сборка и запуск

zig build
zig build run

8.2. Запуск тестов

zig build test

Файл src/tests.zig подключает модули с test-блоками, чтобы они выполнялись в составе общего тестового шага.

9. Автоматическое формирование приложения с исходным кодом

Чтобы не вставлять исходники вручную в конец отчёта, используется скрипт Report/append_sources_to_report.py.

Скрипт:

  • читает исходный .md отчёт;
  • добавляет раздел с кодом файлов проекта;
  • перед каждым листингом вставляет путь файла;
  • сохраняет результат в новый .md файл;
  • исходный отчёт не изменяет.

Пример запуска:

python3 Report/append_sources_to_report.py \
  --input Report/zivro-open-project-report.md \
  --output Report/zivro-open-project-report-with-code.md \
  --base .

10. PlantUML-диаграммы

Для отчёта подготовлены диаграммы в формате PlantUML (.puml) и сгенерированы их PNG-версии для прямой вставки в документ.

10.1. Архитектура проекта

Report/uml/zivro-architecture-components.puml - компонентная архитектура приложения.

Компонентная архитектура Zivro

Report/uml/zivro-render-sequence.puml - последовательность рендера кадра.

Последовательность рендера кадра

10.2. Управление холстом и viewport

Report/uml/canvas-viewport-algorithm.puml - вычисление видимой области, масштабирование по качеству, условия редроу.

Алгоритм управления viewport и redraw

10.3. Алгоритмы обработки данных и растризации

Report/uml/transform-compose-algorithm.puml - композиция трансформаций в иерархии объектов.

Композиция трансформаций

Report/uml/coordinate-pipeline.puml - конвейер преобразований координат.

Конвейер преобразований координат

Report/uml/line-rasterization-flow.puml - полный алгоритм отрисовки линии.

Полный алгоритм растрирования линии

Report/uml/liang-barsky-clip.puml - шаги отсечения отрезка методом Liang-Barsky.

Алгоритм Liang-Barsky

Report/uml/ellipse-arc-rasterization.puml - растрирование эллипса/дуги.

Алгоритм растрирования эллипса и дуги

Report/uml/polyline-fill-algorithm.puml - построение и заливка замкнутой ломаной.

Алгоритм ломаной и заливки

Report/uml/pma-alpha-blending.puml - PMA alpha-композиция пикселей.

PMA alpha-композиция пикселя

10.4. Скрипт генерации PNG-диаграмм

Для повторной генерации PNG сохранён отдельный скрипт:

  • Report/render_uml_png.py

Пример запуска в высоком качестве:

python3 Report/render_uml_png.py --input-dir Report/uml --dpi 360

11. Выводы

В ходе работы разработан и исследован проект Zivro, подготовлено структурированное описание его архитектуры. Проект реализует модульный подход: модель документа, иерархию объектов, CPU-рендер с преобразованиями координат и отдельные алгоритмы растеризации геометрии.

Ключевые математические части - композиция трансформаций, отсечение и растеризация линий, рендер эллипсов/дуг, а также алгоритм заливки замкнутых контуров.
Текстовый отчёт подготовлен без встроенных листингов кода; для генерации версии с приложением исходников создан отдельный автоматизированный скрипт.